Woocommerce - Side 11

Omdiriger kunden til innlogging hvis den ikke er logget inn når du fortsetter til kassen
Hvordan omdirigerer jeg en ikke-logget bruker til en bestemt side? Hvordan omdirigerer jeg til påloggingssiden hvis brukeren ikke er logget på WordPre...
WooCommerce My Account Shortcode
Hvordan finner jeg WooCommerce-kortkoden? Hvordan finner jeg nettadressen til WooCommerce-kontoen? Hvordan oppretter jeg en WooCommerce-kontoside? Hvo...
Slik slår du av WooCommerce-brukerregistrering og oppretter kontoer manuelt?
Hvis du vil, kan du forhindre at kunder i det hele tatt oppretter brukerkontoer. For å gjøre dette, gå til WooCommerce > Innstillinger > Kontoer...
Woocommerce Forhindre sending av e-post når ordren er “Fullført”
Du kan prøve å deaktivere standard WooCommerce fullført bestillings-e-post i WooCommerce >> Innstillinger >> E-post og sjekk om det fortsa...
URL for nedlasting av Woocommerce-produkt
Hvordan legger jeg til et nedlastbart produkt i WooCommerce? Hvordan finner jeg nettadressen til WooCommerce-produktet? Hva er nedlastinger i WooComme...
Hvordan vise prosentandelen av den pålagte skatten i netthandel [lukket]
Hvordan finner du skattesats i WooCommerce? Hvordan viser jeg merverdiavgift i WooCommerce? Hvordan aktiverer jeg automatiserte avgiftsberegninger i W...
Legg til tilpasset CSS til Woocommerce-produktsiden i en spesifisert kategori
Hvordan legger jeg til CSS på WooCommerce produktside? Hvordan tilpasser jeg en kategoriside i WooCommerce? Hvordan legger jeg til egendefinerte felt ...
Legg til produkter i Woocommerce via WP API
Hvordan integrerer jeg API i WooCommerce? Hvordan redigerer jeg WooCommerce REST API? Hvordan legger jeg til WooCommerce-produkter på WordPress-nettst...
Hvilken metode er riktigere for å fjerne menyelementet WooCommerce Extensions?
Hvordan fjerner jeg en WooCommerce-utvidelse? Hvordan sletter jeg en meny i WooCommerce? Hvordan tilbakestiller jeg WooCommerce-innstillingene mine? H...
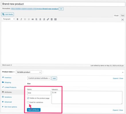
WooCommerce - Stort antall produktvarianter (200)
Hvor mange varianter kan jeg ha i WooCommerce? Hvordan legger jeg til mer enn 50 varianter i WooCommerce? Kan WooCommerce håndtere 50000 produkter? Hv...
Hvordan kan jeg sette inn tusenvis av Woocommerce-produkter etter batch med PHP? [lukket]
Hvordan legger jeg til bulkprodukter i WooCommerce? Hvordan henter du produktene til WooCommerce fra tabellen i databasen? Kan WooCommerce håndtere 50...